Ranorex Listener
Description
The Ranorex listener plugin receives messages from Ranorex through HTTP and sends them to 1Gateway.
Prerequisites
The following procedure is Ranorex Solution based. This means it has to be repeated for every Project/Solution that you want to send metrics to 1Gateway.
You need to add 2 Files and a Variable needs to be set to send the Report directly to the 1Gateway Webserver. The Report will then be sent in the form of an application/xml.
- PostReport.dll - reference has to be added → Copy file to C:\Program Files (x86)\Ranorex\Studio\Bin
- SendToWebServer.cs - needs to be added in the teardown section of the TestSuite
- WebUri Variable has to be set with the url that points to the 1Gateway Webserver
Please contact us to receive the 2 files you need
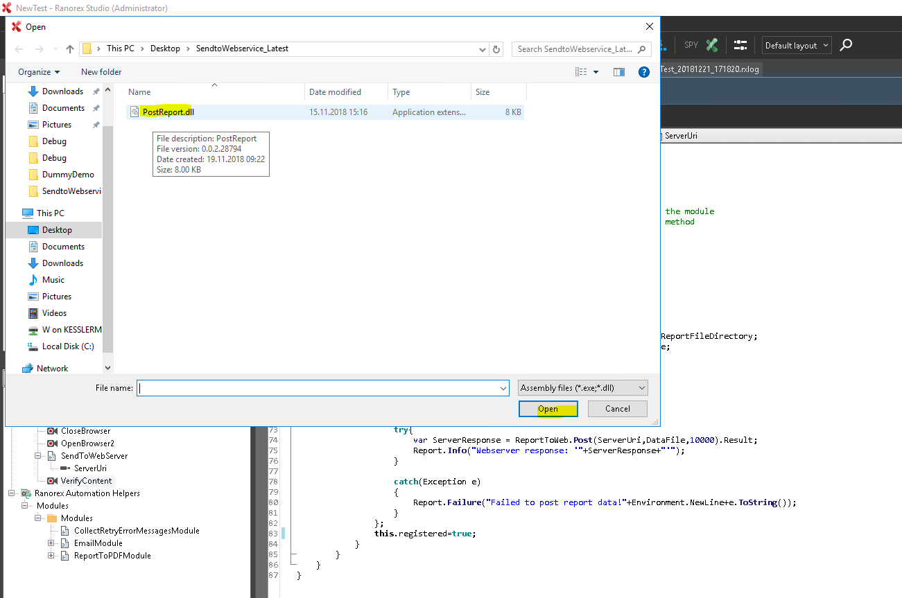
Add PostReport.dll
1) Open Ranorex Studio and open Project → Add reference
2) Open the Tab ".Net Assembly Browser" to add PostReport.dll file.
3) "OK" to approve
4) Verify in the Project Tree that the reference has been added to the References.
Add SendToWebServer.cs to the Teardown Section
1) Add Existing item to Project
2) Select File.
3) Add an additional TEARDOWN section on TestSuite root level
- Check File is added to the Project
- Open the TestSuite (Double Click)
- If there is no Teardown section, right click the top Level TestSuite and "Add teardown"
4) Drag & Drop the SendToWebServer.cs to into the Teardown Section
Set WebUri Variable
- Double Click on the "Unbound Variable" behind the SendToWebServer in the TestSuite Teardown.
- Name it WebURI. Add the value URL of the Web Service. Add the type for 1Gateway so the Type of the Message will be ranorex.
http://<1gatewayuri>/ws/rest/send?token=<1gatewaytoken>&type=ranorex&transform=ranorex&pid=ranorex - Select the Module variable to "SendToWebServer.ServerUri" from the selection list.
Configure Ranorex to send Custom Values
It is also possible to send custom values from parameters as metrics into 1gateway. For this you need to convert a log action into UserCode and add parameters.
- Get a Value and save it into a Variable(any variable which is accessible in the UsercCode can be used).

- Create a "Log Message"

- Convert it into "UserCode"

Edit the "UserCode" like to following
C#
Installation
Make sure you have the 1gateway zip file that includes the plugin files and valid licences information ready. This file has been provided to you with the installation files.
Configuration
Open the main menu and click on "New plugin"

Select the plugin you want to configure. Use the Filter field if needed.
The configuration of the Ranorex plugin doesn't include any fields.
See also





